Aufbau des Stamm-LVs
Das Stamm-LV finden Sie in der Navigation unter Administration > Leistungen > Stamm-LV:

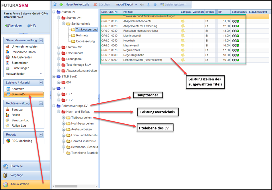
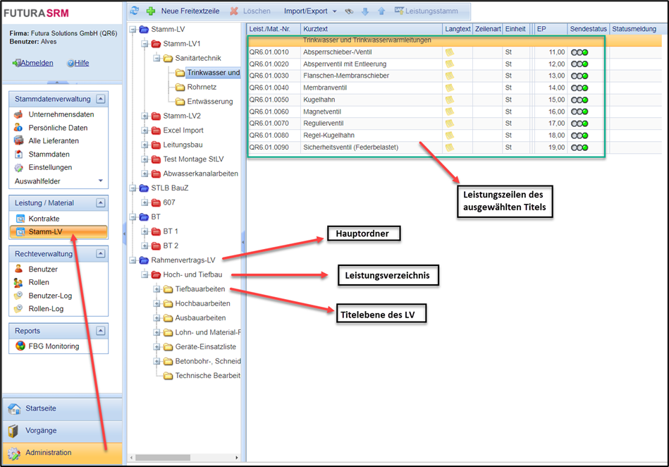
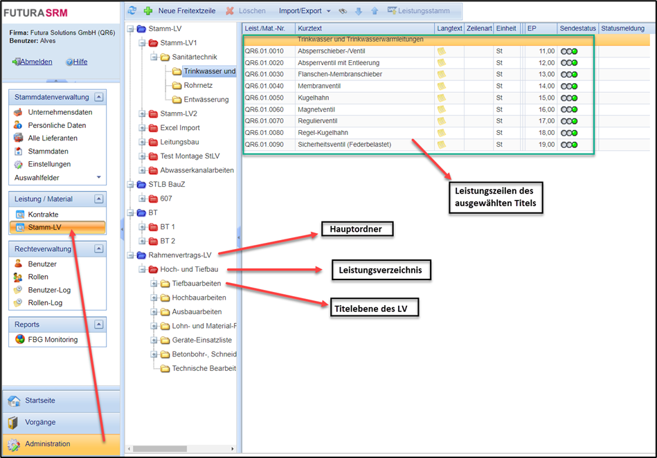
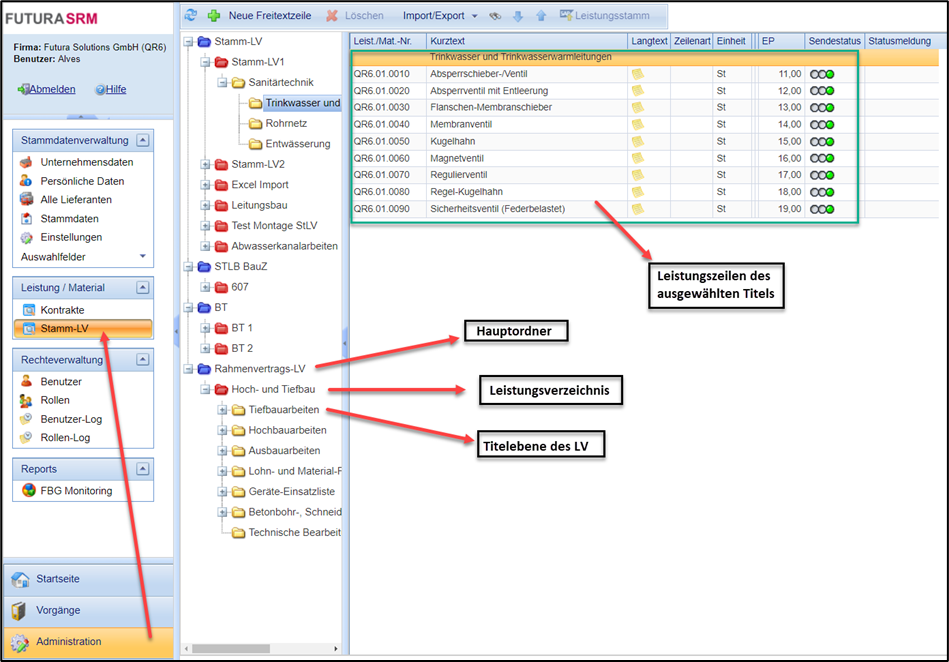
Darstellung des Stamm-LVs
Zur Strukturierung Ihres LVs können Sie in der 1. Ebene beliebig viele blaue Ordner anlegen. Jeder blaue Ordner kann wiederum beliebig viele Stamm-Leistungsverzeichnisse (roter Ordner) enthalten. Ein Stamm-Leistungsverzeichnis kann wiederum in einzelne Titel (gelber Ordner) untergliedert werden. Es sind bis zu vier Gliederungsstufen für Titel möglich.

Elemente im Stamm-LV
Haben Sie links einen Ordner markiert, so wird Ihnen rechts der Inhalt des Ordners in der tabellarischen Liste angezeigt, Im Beispiel oben (siehe Abb.) werden die Leistungszeilen der Titels "Bauzaun/Schutzzaun" angezeigt.
Spalte der Tabelle | Beschreibung | Spalteneigenschaft |
Leistungs-Nr. | Eindeutige Nummer für eine Leistungszeile innerhalb des Systems FUTURA Engineering | gesperrt |
Kurztext | Kurztext der Leistungszeile | gesperrt |
Langtext | Langtext der Leistungszeile |
|
Zeilenart | H = Hinweiszeile B = Bedarfszeile G = Grundzeile A = Alternativzeile zur Grundzeile | gesperrt |
Einheit | Einheit der Leistungszeile | gesperrt |
Warengruppe | zugeordnete SAP-Warengruppe | gesperrt |
Bewertungsklasse | Zugeordnete SAP-Bewertungsklasse | gesperrt |
Status | Bei Nutzung der Schnittstelle "Leistungsstammsatz in SAP anlegen" wird hier der Übertragungsstatus angezeigt. Grün = erfolgreiche Übermittlung nach SAP Gelb = Übermittlung läuft Rot = Übermittlung lief auf Fehler → Näheres hierzu unter Abschnitt Fehler! Verweisquelle konnte nicht gefunden werden., Fehler! Verweisquelle konnte nicht gefunden werden. | gesperrt |
Statusmeldung | Fehlermeldung bei fehlerhafter Übertragung nach SAP | gesperrt |
Sie können ein Stamm-Leistungsverzeichnis manuell erstellen oder als GAEB- oder Excel-Datei importieren.
Nähere Informationen hierzu finden Sie in den Abschnitten
Folgende Funktionen stehen im Stamm-LV über die Buttonleiste zur Verfügung:

Buttonleiste für die Bearbeitung des Stamm-LVs
Button | Beschreibung |
![]() | Ansicht aktualisieren |
![]() | Neue Leistungszeile anlegen. |
![]() | Ausgewählte Leistungszeile löschen. |
![]() | Button mit Befehlsliste:
|
![]() | Mit Hilfe der zwei Buttons kann eine Leistungszeile im LV nach oben oder unten verschoben werden. |
![]() | Leistungszeilen des ausgewählten LVs an SAP senden. Die Leistungen werden dort als Leistungsstämme angelegt → siehe hierzu Leistungsstämme in SAP anlegen / ändern |





